Why CodeCoder?
card-icon
Rethinks coding by automating source code generation from data models
card-icon
Tailored for creating web apps, mobile apps, and enterprise software
card-icon
Accelerates workflows, reduces manual coding efforts, and ensures consistency across projects
Essential Features and Tools Build Smarter, Code Faster
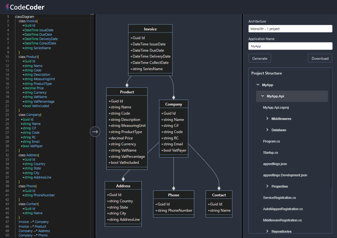
Visual Modelling
Use visual models to describe your application's design, including entity-relationship diagrams synchronized with the codebase.
Pattern Reuse
Create and reuse software patterns across projects, promoting consistency and efficiency.
Support for Multiple Languages
Supports C#, Java, TypeScript, JavaScript, HTML, SQL, Python, and Go.
Comprehensive Automation
Automates architectural, infrastructural, and boilerplate code, including bootstrapping microservices and setting up persistence infrastructure.
Completely private
Operates without collecting or sharing any private information from your codebase, ensuring that all your data remains within your control.
Support and Resources
We believe in 'working software over comprehensive documentation'. We're here to help you on the long run by ofering constant support. Contact information is readily available for further assistance.
Reduced Development Time and Errors
Non-prescriptive & Non-intrusive
Automates repetitive tasks, reducing development time and minimizing human errors
No hard runtime dependencies, allowing easy switching of tools or modification of approaches
Experience the future of code generation with CodeCoder
Elevate your project - connect with our expert consultants Unlock Expert Consultancy
Screenshot CodeCoder